Université Euro Méditerranéenne de Fès

Soutenance de Thèse de Doctorat en "Artificial Intelligence and Cybersecurity'" par Mr. Oluwadamlare Harazem ABDULGANYU

Soutenance de Thèse de Doctorat en "Artificial Intelligence and Cybersecurity'" par Mr. Oluwadamlare Harazem ABDULGANYU
02 July 2025

The Euromed University of Fes (UEMF) is pleased to inform the public of

the doctoral thesis defense in ” Artificial Intelligence and Cybersecurity ”

The thesis defense will take place on Thursday, July 10, 2025, at 09:00 a.m at l’UEMF

Location: Gallery, Building 1

The thesis will be presented by Mr. Oluwadamlare Harazem ABDULGANYU

under the theme :

“ DESIGN OF AN HYBRID NETWORK BASED INTRUSION DETECTION SYSTEM (NIDS) USING ARTIFICIAL INTELLIGENCE (AI) ”

General Summary

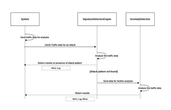
Critical infrastructure sectors such as information technology, telecommunications, and energy depend on robust and adaptive cybersecurity systems to safeguard operations against both known and emerging cyber threats. Traditional Intrusion Detection Systems (IDS) often suffer from high false positive rates, limited accuracy in detecting novel attacks, computational overheads, and inefficiencies in managing imbalanced network traffic, where benign activity significantly outnumbers malicious behaviour. To address these challenges, this research adopted a multi-phase experimental approach that began with the development and evaluation of three deep learning-based anomaly detection models: (1) CWFLAM-VAE_XGB, which integrates Class-Wise Focal Loss, Variational Autoencoder, Attention Mechanism, and Extreme Gradient Boosting for improved feature learning and class discrimination; (2) CWFL-VAE_AM-LSTM, which incorporates attention-enhanced LSTM with focal loss to capture temporal relationships and prioritize minority class detection; and (3) FS-AM-FL-LSTM, a Few-Shot LSTM model augmented with attention and focal loss, specifically designed to perform well in limited-sample environments by recognizing rare but critical intrusion patterns. These models were evaluated using benchmark datasets which include NSL-KDD, CSE-CIC-IDS2018, and IEC 60870-5-104, and assessed using comprehensive metrics such as accuracy, precision, recall, F1-score, false positive and negative rates, detection time, and throughput. Among them, the attention-based Few-Shot LSTM (FS-AM-FL-LSTM) model demonstrated superior performance in handling imbalanced data and detecting novel attacks. Based on this finding, the best-performing anomaly detection model was integrated with a Snort-based signature detection engine to develop the final proposed hybrid IDS, named Snort Adaptive Few-Shot Learning (Snort-AFL). This hybrid system combines the deterministic efficiency of signature-based detection with the adaptive intelligence of deep learning-based anomaly detection. The Snort engine was optimized using hashing and Radix Sort algorithms for rapid signature matching, while the anomaly detection component leveraged attention mechanisms and focal loss to improve the detection of complex and previously unseen threats. The integration was designed to balance low-latency detection for known threats with high adaptability to evolving attack patterns. Additionally, Explainable AI techniques were incorporated to enhance transparency and interpretability of the system's decision-making process. Experimental results demonstrated that Snort-AFL outperforms traditional IDS models and existing hybrid approaches across all evaluated metrics. This research contributes a practical and effective hybrid IDS architecture that addresses critical limitations of existing systems and offers a scalable solution for protecting critical infrastructure in complex, imbalanced, and dynamic network environments.

This thesis will be presented to the jury members:

Full nameGradeInstitutionQuality
Prof. Abdelghafour MARFAKFull ProfessorEuromed University of FesJury Chair
Prof. Rachid BEN ABBOUFull ProfessorFaculty of Sciences and Techniques of FesReviewer
Prof. Mohammed AIRAJFull ProfessorEcole Nationale des Sciences Appliquees FesReviewer
Prof. Brahim OUHBIFull ProfessorEcole Nationale Superieure d’Arts et Metiers de MeknesReviewer
Prof. Kaouthar CHETIOUIAssociate ProfessorEcole Nationale des Sciences Appliquees FesExaminer
Prof. Said HRAOUIAssociate ProfessorFaculty of Sciences and Techniques of FesExaminer
Prof. Ahmed El Hilali ALAOUIFull ProfessorEuromed University of FesThesis Director
Prof. Taha AIT TCHAKOUCHTAssistant ProfessorEuromed University of FesThesis co-Director